Event and Interaction Models
Categories:
2 minute read
This section contains classes that are relevant for defining interactions between entities in the factory.

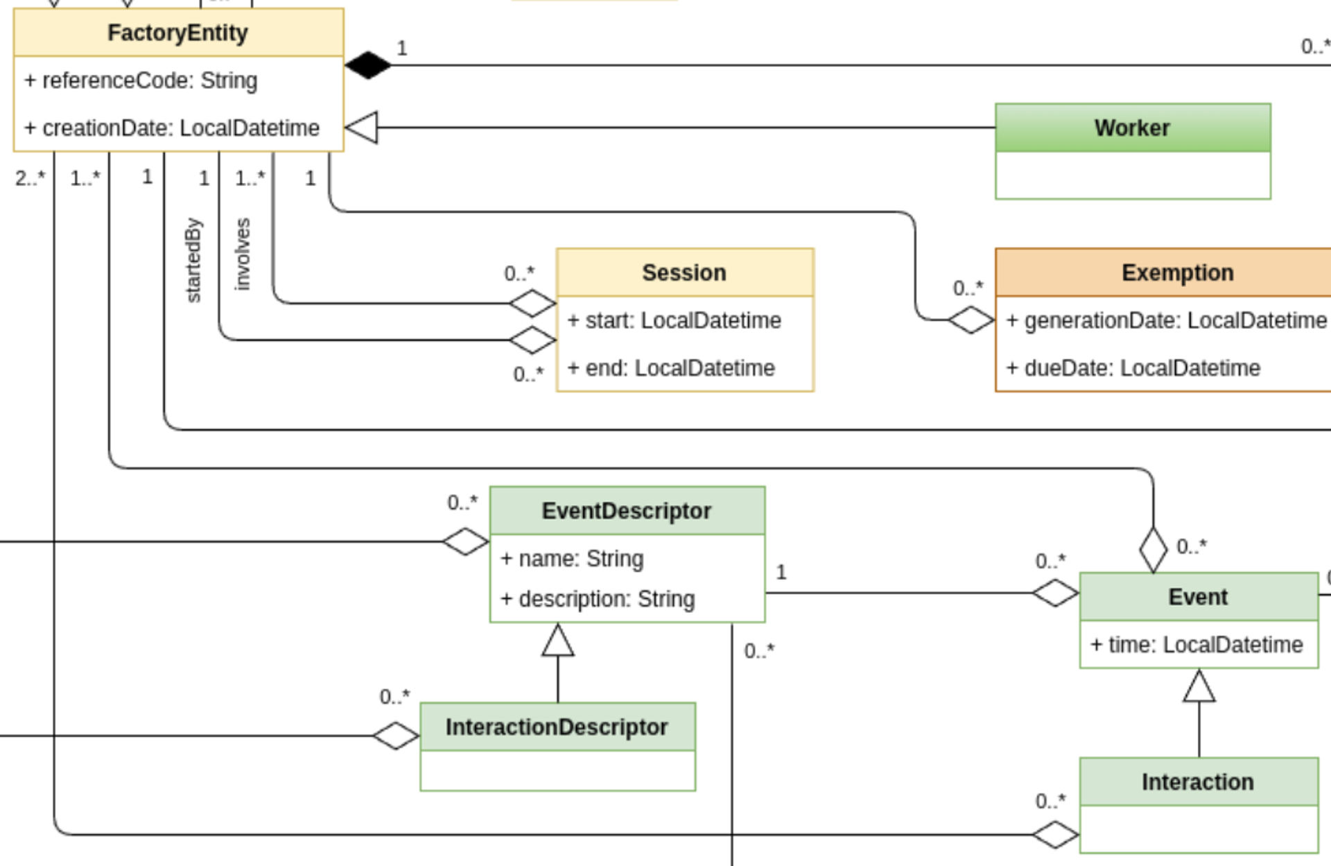
Clawdite model: highlight on Interaction and Event Models
Note that the required model attributes are indicated with a red asterisk ("*"). For mandatory relations, refer to the multiplicity instead, as relationships are defined on one side only (i.e., a specific relationship might be described within the other related entity).
EventDescriptor and InteractionDescriptor
The EventDescriptor class describes the events that change the HDT status, evolving any of its entities or attributes. An event is related to a single entity. Events involving multiple entities are represented through Interaction(s).
The EventDescriptor is described by the following attributes:
| Attribute | Type | Description |
|---|---|---|
| name* | String | Name of the EventDescriptor. |
| description* | String | Human readable description of the EventDescriptor. |
The EventDescriptor has the following relations:
| Class | Relation type | Multiplicity | Description |
|---|---|---|---|
| FactoryEntityModel | Aggregation | 1 | The FactoryEntityModel that is involved in the event. |
The InteractionDescriptor class specifies the EventDescriptor, requiring the event being an interaction between two or more FactoryEntityModel(s) (e.g., a collision between a robot and a worker, a worker that loads a pallet on an AGV, etc.).
The InteractionDescriptor has the following relations:
| Class | Relation type | Multiplicity | Description |
|---|---|---|---|
| FactoryEntityModel | Aggregation | 2..* | The FactoryEntityModel(s) that are involved in the interaction. |
For example, a InteractionDescriptor can be “Impact between cobot and worker”, which aggregate the FactoryEntityModel(s) “Assembly Worker” and “Cobot UR10”.
Event and Interaction
The Event class defines an event described by an EventDescriptor.
The Event is described by the following attributes:
| Attribute | Type | Description |
|---|---|---|
| time * | LocalDatetime | Date and time when the interaction event occurs. |
The Event class has the following relations:
| Class | Relation type | Multiplicity | Description |
|---|---|---|---|
| FactoryEntity | Aggregation | 1..* | An Event aggregates FactoryEntity(s) and those things have been involved in the event. |
As per the EventDescriptor class, also the Event class is extended by the Interaction class, which requires the event to involve at least two FactoryEntity(s). Indeed, the Interaction class has the following relations:
| Class | Relation type | Multiplicity | Description |
|---|---|---|---|
| FactoryEntity | Aggregation | 2..* | An aggregates FactoryEntity(s) and those things have been involved in the event. |